|
Custom data fields are used to capture data about the documents being processed by the job, in addition to the built-in identification fields used by all documents in an UnForm archive library. Data fields can be used to capture data useful in various ERP automation settings, such as accounts payable invoice processing. Data fields are presented to the user while editing a document, enabling user input as well as automated data calculations. A key feature of data fields is filters and validations, both of which are programmable functions that can be used to automate data formatting or manipulation, and to prevent invalid data from being stored and passed into other portions of the document management system, or to an ERP system.

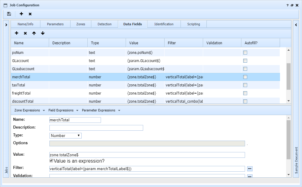
Data Field Definitions
| • | Name is a short alpha-numeric name for the field. This name becomes a variable in job scripts, field.name$.
|
| • | Type is the type of field: text, longtext, note, number, date, checkbox, radio button, list, lookup, label, grid, or hidden.
|
| • | Options apply to certain field types. For example, a radio button or list field requires a list of possible values. A lookup requires a lookup name. Screen help appears when required.
|
| • | Value can be a fixed text value, or an expression. This is what gets assigned to the field by default. If it is an expression, be sure to check the Value is an expression box. If it is empty, the field retains its value if previously set by another expression or has been edited before the job runs.
For a date type field, this must be empty or in YYYY-MM-DD format to be correctly interpreted by browsers.
|
| • | Filter is a filter name, with optional parameters in parentheses. The ellipsis button can be used to lookup a filter. If the filter requires parameters, the lookup paste will supply the names so you can fill in appropriate values or job parameter expressions. Filters are used to modify the data, if necessary, to correctly format it.
Filters can be chained by entering multiple filters, one per line. The result (output) of each filter is used as the source (input) of the next one.
|
| • | Validation is a validation name, with optional parameters in parentheses. The ellipsis button can be used to lookup a validation. If the validation requires parameters, the lookup paste will supply the names so you can fill in appropriate values or job parameter expressions. Validations are run whenever the document data is saved, and can report error message text back to the user. If any field fails validation, the document cannot be transferred to an archive library.
|
| • | Autofill allows this field to be a tab-stop during editing, enabling quick click-tab form fill operation to work. |
|